专业剑
华侨永亨的微服务框架分析
Base Services
ms-customer-authorization
专业剑 : ms-customer-authorization tac/request流程图
Created by
admin
, last modified on 六月 17, 2025
类图
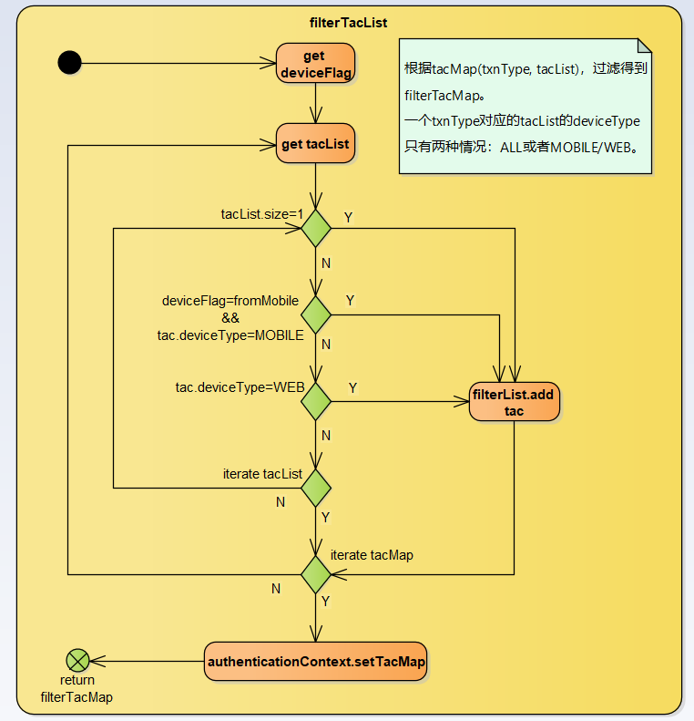
主流程图
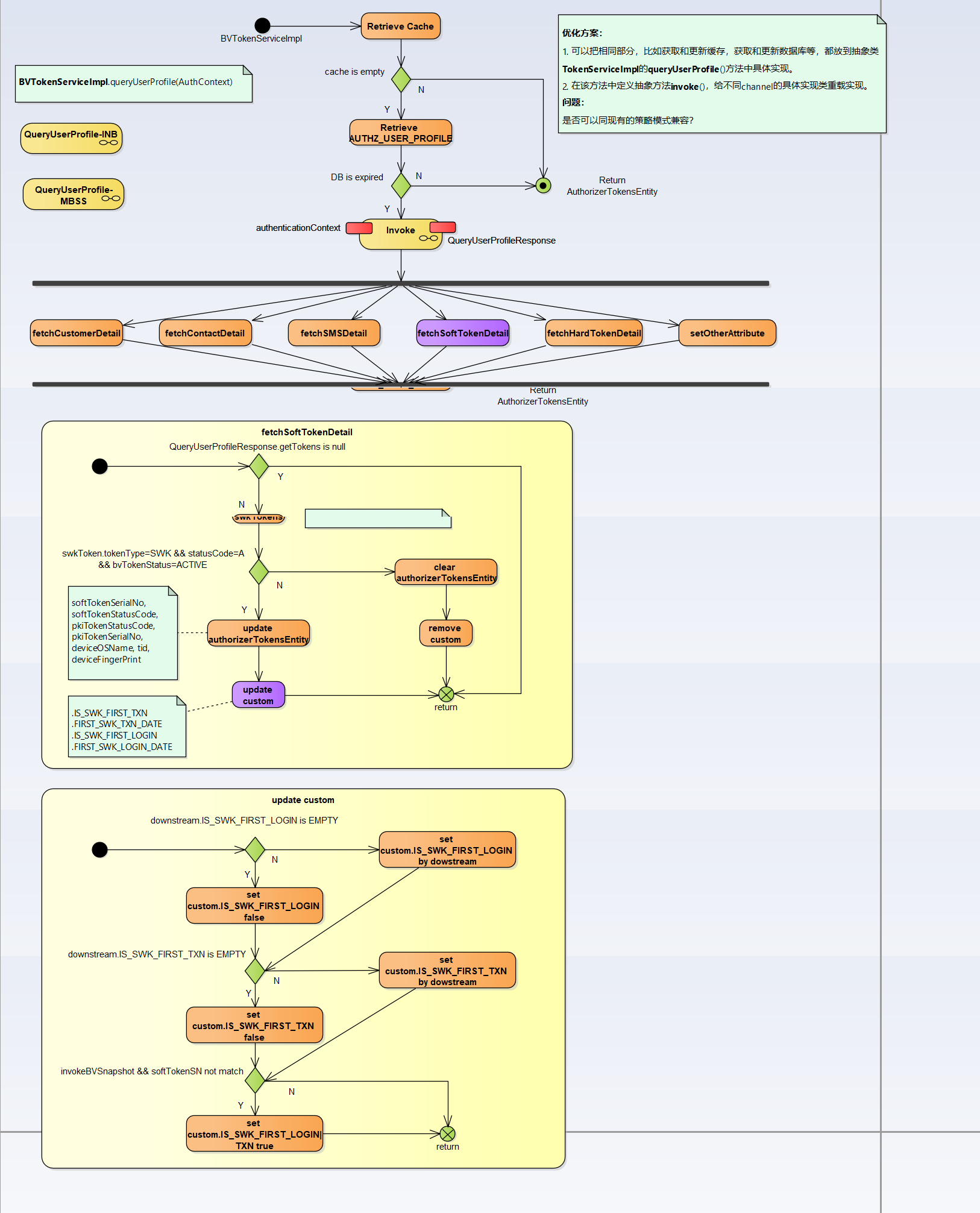
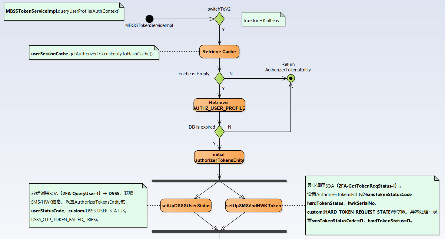
queryUserProfile
BV
INB
MBSS
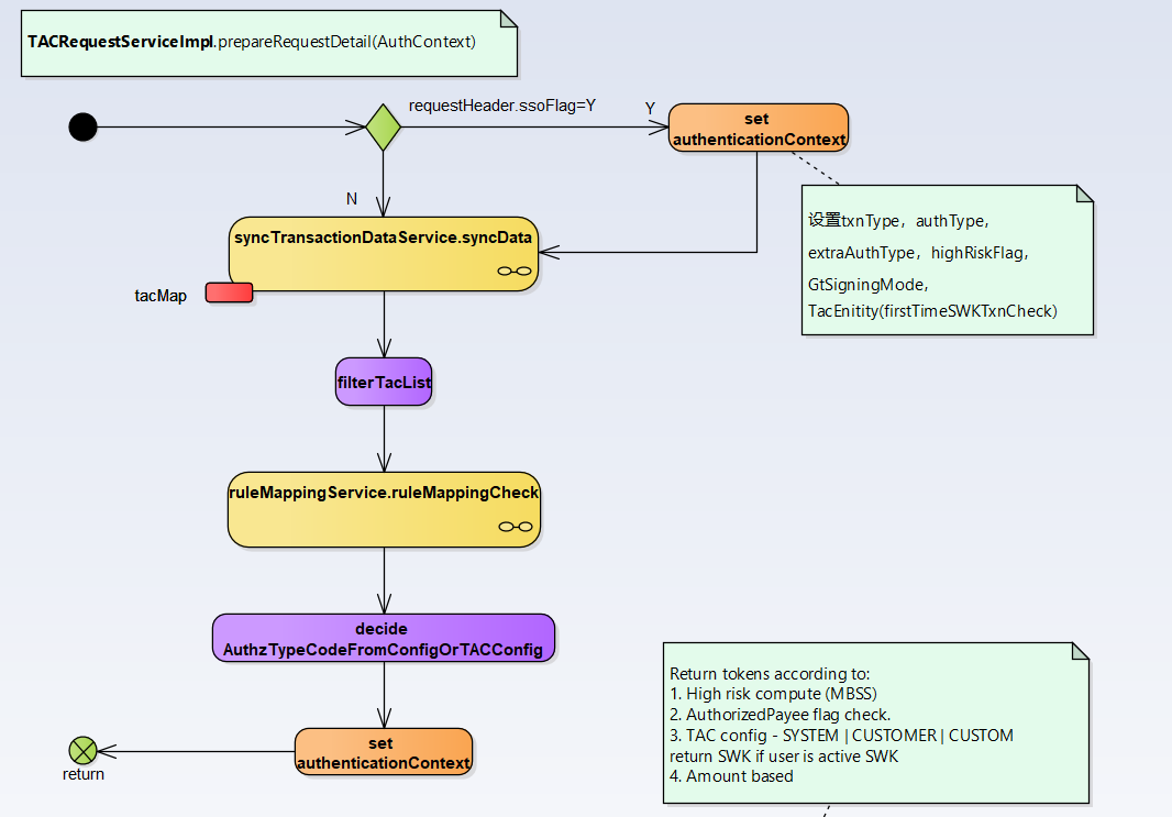
prepareRequestDetail
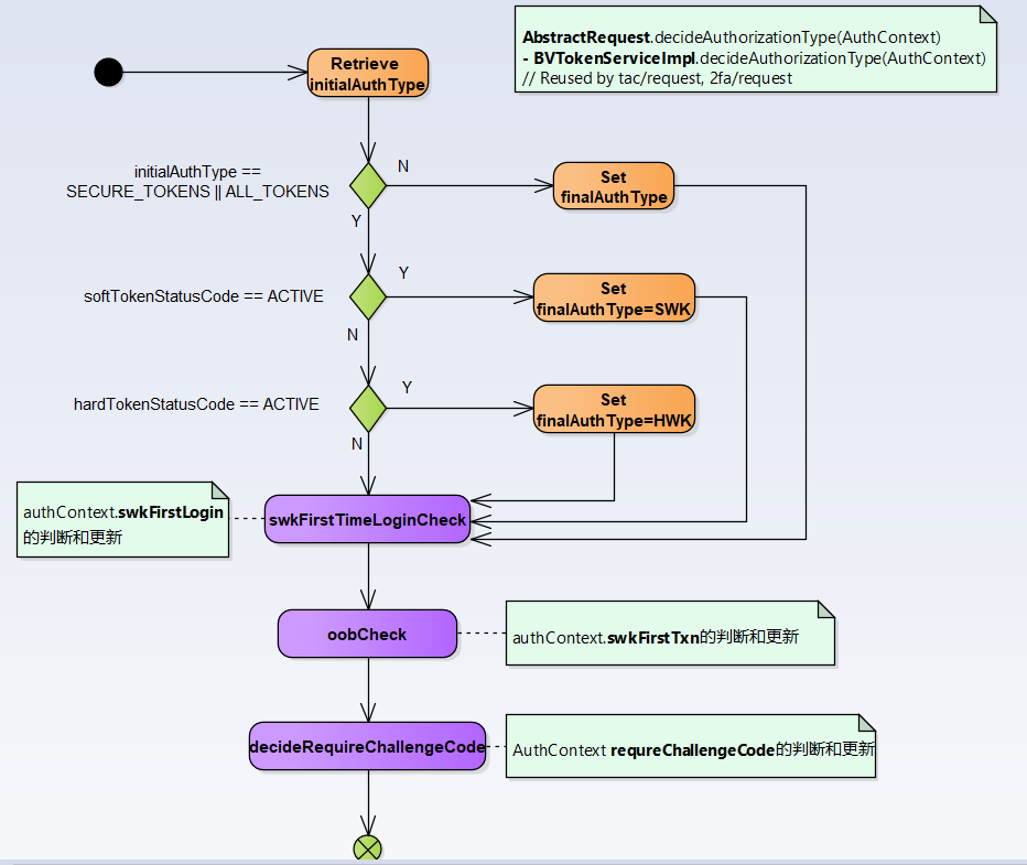
decideAuthorizationType
BV
INB
MBSS
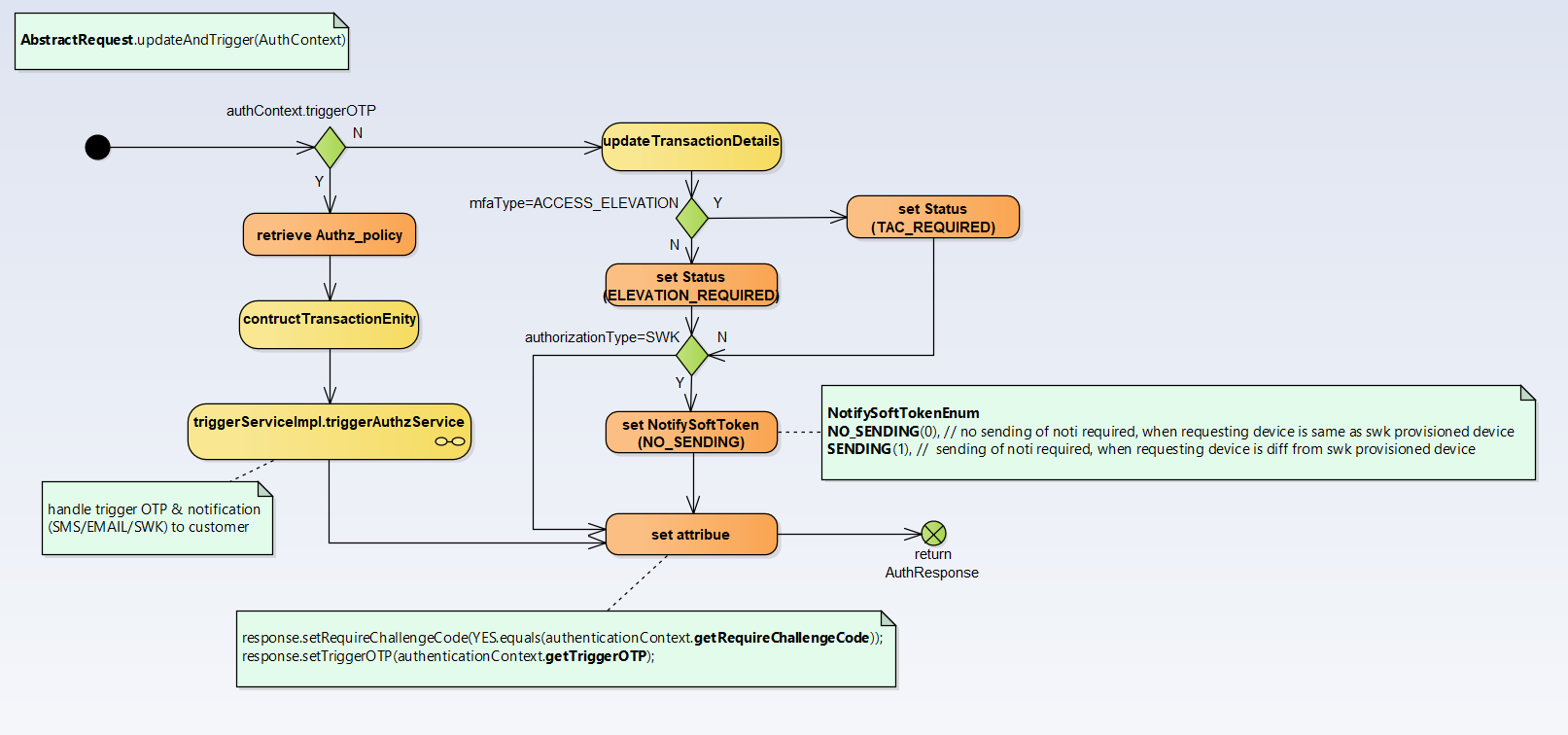
updateAndTrigger
类图
主流程图
queryUserProfile
BV
INB
MBSS
prepareRequestDetail
decideAuthorizationType
BV
INB
MBSS
updateAndTrigger
Attachments:
image2025-6-17_20-51-34.png
(image/png)
image2025-6-17_21-16-45.png
(image/png)
image2025-6-17_21-27-14.png
(image/png)
image2025-6-17_21-27-32.png
(image/png)
image2025-6-17_21-28-57.png
(image/png)
image2025-6-17_21-29-9.png
(image/png)
image2025-6-17_21-30-23.png
(image/png)
image2025-6-17_21-30-35.png
(image/png)
image2025-6-17_21-31-43.png
(image/png)
image2025-6-17_21-31-53.png
(image/png)
image2025-6-17_21-32-23.png
(image/png)
image2025-6-17_21-33-46.png
(image/png)
image2025-6-17_21-33-56.png
(image/png)
image2025-6-17_21-34-16.png
(image/png)
image2025-6-17_21-34-52.png
(image/png)
image2025-6-17_21-35-9.png
(image/png)
image2025-6-17_21-35-18.png
(image/png)
image2025-6-17_21-36-4.png
(image/png)
image2025-6-17_21-36-30.png
(image/png)